# JS-SDK认证接入说明
# 概述
研学开放平台目前支持以JS-SDK的方式集成第三方应用。开发者通过集成开放平台JS-SDK,调用SDK相应的方法来实现双方的认证授权。
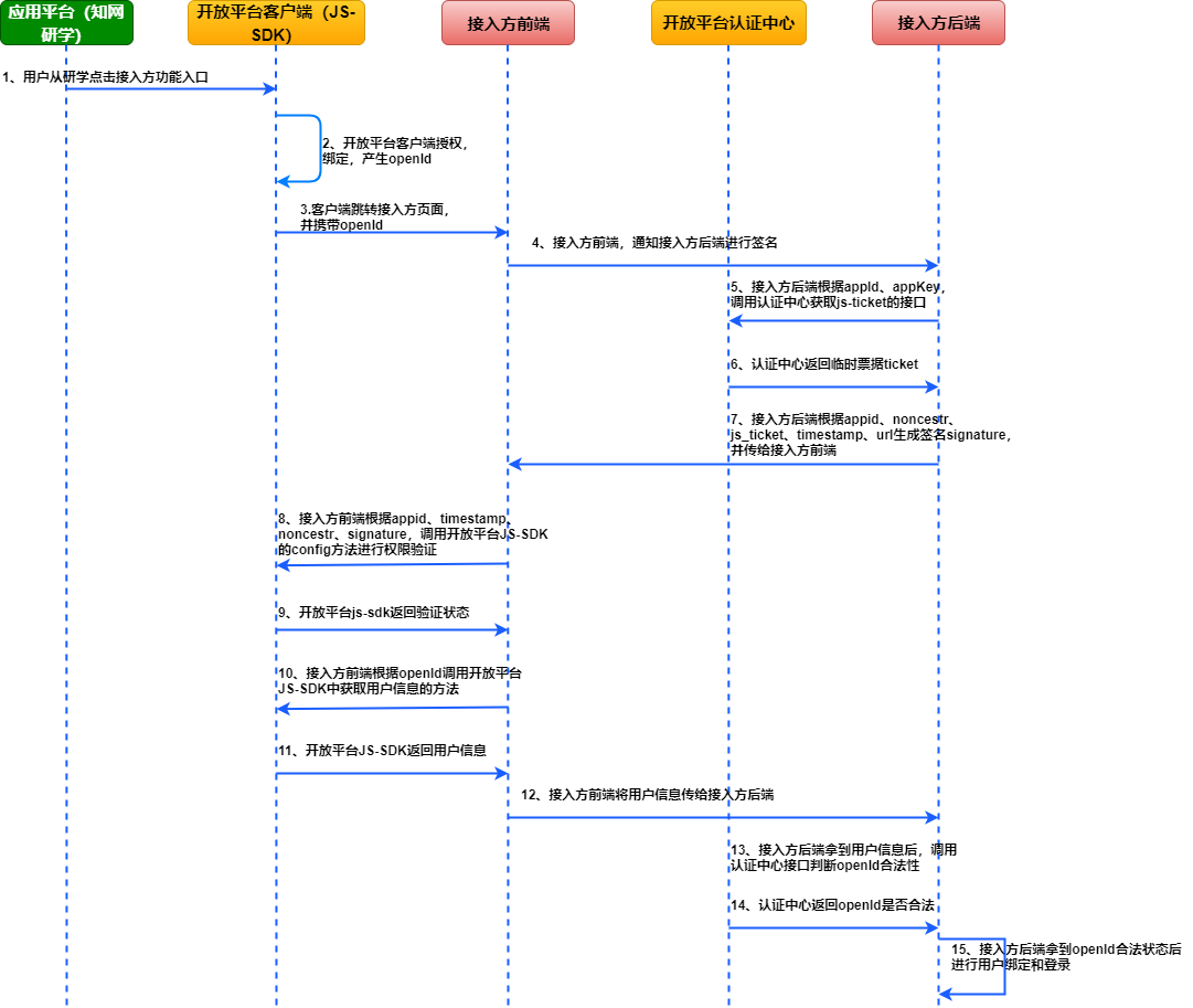
以获取开放平台用户信息为例,业务流程如下:

时序流程如下:

# JS-SDK 简介
开放平台JS-SDK 是知网研学开放平台面向开发者提供的网页开发工具包,旨在帮助开发者快速集成平台功能,提高开发效率。通过使用JS-SDK开发者可以轻松地调用开放平台提供的各种接口,从而实现如:用户登录、数据流转、图片上传等功能。
本说明文档详细介绍了 JS-SDK 2.0.0的接入步骤、基础接口及使用方法,帮助开发者顺利完成平台对接和功能开发。以下内容将从JS-SDK 的引入、配置、功能调用等方面进行详细讲解,确保开发者能够快速上手并解决常见问题。
# JS-SDK 鉴权
# 步骤一:引入 JS-SDK
在需要调用 JS 接口的页面中引入开放平台提供的JS-SDK。
<script type= "text/javascript" src="http://openx--cnki--net--https.cnki.mdjsf.utuvpn.utuedu.com:9000/sdk/openx-jssdk-2.0.0.js"></script>
# 步骤二:通过 config 接口注入权限验证配置
let openxSDK;
const check = async() => {
try {
// 向开发者的后台服务发起请求以获取签名信息
const res = await fetch('/****/sign', {
method: 'GET',
headers: {
'Content-Type': 'application/x-www-form-urlencoded'
},
body: JSON.stringify({
url: window.location.href// 签名用的 URL 必须是调用 JS 接口页面的完整地址,并且与申请 appid 时填写的主站域名一致。
})
})
const res = await res.json()
if (res.code === 0) {
const { appid, noncestr, signature, timestamp } = res.data
openxSDK = openx.config({
appid, // 开放平台申请的 appid
timestamp, // 必填,生成签名的时间戳
noncestr, // 必填,生成签名的随机串
signature// 必填,签名
})
await openxSDK.ready() // 通过 ready 接口处理成功验证
console.log('权限配置成功,SDK 已准备就绪')
} else {
console.error('签名验证失败', res)
}
} catch (error) {
console.error('获取签名信息失败', error)
}
}
check(); // 执行签名验证
注意事项:开发者需要在后端自行实现签名算法,以确保签名的安全性和合法性。 签名算法详见开发文档:知网研学开放平台文档-研学开放平台JS-SDK签名算法 (opens new window)
# 步骤三:通过 ready 接口处理成功验证
await openxSDK.ready();
console.log('SDK 已经成功初始化,可以进行后续操作');
# 授权认证
在开放平台创建好应用后,如果希望获取知网用户信息,则可以为应用配置授权认证流程。
# 授权流程:

流程说明:
- 上图中1由接入方前端发起。
- 上图中4接入方需要在服务端实现现有用户体系与知网用户的绑定操作。
# 方法描述
openx.login() 方法用于发起用户的授权登录,该方法会根据传入的 openId 参数,获取并返回用户信息。如果未传入 openId ,SDK 将使用默认的登录流程进行授权。
# 示例:
const res = await openxSDK.login(openId)
console.log(res)
/*{
"openId": "041e3ecb33ee431b876e95999cfeb5c8",
"nickName": "知网研学用户9722d1",
"userName": "charlie"
}*/
# 注意事项
- 如果传入的
openId在开放平台中未注册或不存在,将会重新发起授权流程。
# 权益认证
# 权益消耗
reduceRights 接口用于消耗用户在平台上的权益。开发者可以调用此接口来实现用户权益的扣减操作。
示例代码:
const res=await openxSDK.reduceRights();
if (res.code===200) {
console.log('权益消耗成功');
}
# 开放能力
# 1. 图片上传
开发者可以通过 uploadImage 接口将图片上传到开放平台,适用于需要上传用户图片资料等场景。
示例代码:
const res=await openxSDK.uploadImage();
if (res.code===200) {
console.log('图片上传成功,图片 URL:', res.content);
} else {
console.error('图片上传失败', res);
}
# 2. 数据埋点
开放平台统一了埋点规则,确保所有页面在事件追踪时使用相同的格式和参数。这样一来,开发者可以遵循一致的规则进行埋点,使数据采集和分析更加简便。
示例代码:
// 发送给开放平台埋点系统 异步任务,无须关注回调结果
openxSDK.updateTrack({
event_id: 'click_button', // 埋点事件 id
event_target: 'submit_button', // 埋点事件目标
event_secondary_id: 'secondary_action', // 次级事件 id
event_secondary_target: 'secondary_target'// 次级事件目标
});